爱授权系统V3.0免授权版

3281次阅读
没有评论

共计 113 个字符,预计需要花费 1 分钟才能阅读完成。

已去授权,不要点在线更新
是 SG15 加密,宝塔自行安装组件
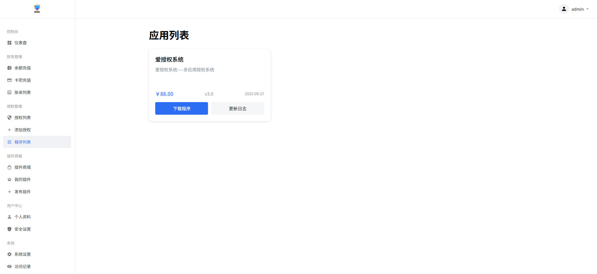
图片在下图
远程广告 api插件商城 api
上面这两个非常使用 可以在自己源码里面进行引用
拿走不谢!

下载链接: 爱授权.zip – 蓝奏云 (lanzoub.com)

爱授权系统 V3.0 免授权版 爱授权系统 V3.0 免授权版 爱授权系统 V3.0 免授权版 爱授权系统 V3.0 免授权版 爱授权系统 V3.0 免授权版 爱授权系统 V3.0 免授权版 爱授权系统 V3.0 免授权版 爱授权系统 V3.0 免授权版 爱授权系统 V3.0 免授权版

正文完
 0
suyan
版权声明:本站原创文章,由 suyan 于2025-09-30发表,共计113字。
转载说明:转载本网站任何内容,请按照转载方式正确书写本站原文地址。本站提供的一切软件、教程和内容信息仅限用于学习和研究目的;不得将上述内容用于商业或者非法用途,否则,一切后果请用户自负。本站信息来自网络,版权争议与本站无关。您必须在下载后的24个小时之内,从您的电脑或手机中彻底删除上述内容。如果您喜欢该程序,请支持正版,购买注册,得到更好的正版服务。如有侵权请邮件QQ邮箱:suyanw520@163.com 与我们联系处理。敬请谅解!
评论(没有评论)
验证码